“OK, TI Help Develop My Product”: Design Resources for Personal Electronics
Download this article in PDF format.
The personal electronics market includes a large and diverse set of products, from ultra-high definition (UHD) TVs, smart speakers, and virtual-reality (VR) headsets to fitness bands, video game controllers, and more. Similarly, designing products for the personal electronics market demands a large and diverse set of skills. In this fast-moving environment, continuous education is a must, and so is access to an ever-expanding set of application notes, reference designs, and technical resources to help you keep up to speed.
As a leader in technical education for working engineers, Texas Instruments has hundreds of design resources on personal electronics applications. The Personal Electronics Overview page has sections on gaming, home theater, portables, connected peripherals, computing, and other topics. Each section has its own overview page to help you dig deeper.
Let’s review the Texas Instruments design resources for a couple of personal electronics applications, starting with the smart speaker, found under the home theater category.
Sponsored Resources:
- Resources that bring clarity to your UHD 4K OLED TV design
- Make your speaker design Smart
- Explore immersive design resources for VR/AR headsets
Smart Speaker Resources
A smart speaker combines a wireless speaker and a voice-recognition system with a virtual assistant. It offers interactive actions and hands-free activation with the help of a key word or phrase. Some of the best-known are “Alexa,” “Hey Siri,” or “OK Google.” Some smart speakers can also act as a smart device that utilizes Wi-Fi, Bluetooth, and other wireless protocol standards to extend usage beyond audio playback, such as to control home-automation devices.
Voice recognition and feedback are defining features. Although Siri, Alexa, and others rely on cloud-based speech analysis and synthesis, a local processing engine is capable of handling a predefined set of voice commands.
A smart speaker with a touchscreen is known as a smart display. While similar in appearance to a tablet computer, a smart display provides a hands-free user interface and other virtual-assistant features.
Priorities in a smart speaker design include low power consumption, excellent audio quality, wireless and perhaps wired connectivity—all packaged in a compact design. Let’s see how Texas Instruments resources can help the designer.
TI Resources for the Smart Speaker Designer
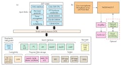
Begin with the Smart Speaker home page and its interactive block diagram (Fig. 1). This contains numerous clickable blocks that provide links to reference designs, relevant products, etc. Let’s review the Smart Speaker system blocks.
1. The block diagram for a smart speaker with display. Online, each colored block is clickable for more information. (Source: TI Applications: Personal Electronics—Smart Speaker (with Voice Assistant))
Digital core
The smart speaker digital-processing subsystem centers around the smart speaker system-on-chip (SoC) device that handles communication with other microcontrollers and peripherals; it also executes other system functions. In a standalone device, the SoC performs voice recognition with a limited dictionary.
The Logic and Control subsystem includes digital logic and level translators to correct or combine logic signals and voltage levels. It interfaces between the digital-processing subsystem and other subsystems, including the audio block. The monitoring subsystem includes fault detection, self-diagnosis circuitry, and temperature sensors to help prevent overheating—always a potential issue when many heat-generating devices are packed into a small package.
Power supply
The smart speaker includes several power-related blocks.
An isolated ac-dc power-supply subsystem converts ac power to an isolated regulated dc output. A separate power adapter (aka “wall wart”) typically provides this function, but larger units may include an integrated supply.
The Input Power Protection subsystem protects the rest of the system from overvoltage and overcurrent, and includes functions such as current sense and eFuse (eFuse provides current-sense accuracy and thermal protection). If the smart speaker is powered via USB Type-C, the USB Type-C power path can provide overvoltage, overcurrent, and ESD protection for the rest of the system.
The non-isolated dc-dc power supply steps down or boosts the system voltage to levels required by other devices in the system. Also included are load switches for sequencing and power saving. A voltage supervisor monitors power rails to protect key components throughout the system.
If the smart speaker is portable, it must include an energy-storage subsystem with batteries and a battery-management controller with charger.
User interface: Input
The user interface input subsystem allows users to interface through touch or pushbuttons to interact with the smart speaker to control volume, turn on, and other system functions. Proximity sensing can be used to turn on LEDs and/or display. Also included in this block is the voice-recognition block.
The camera input subsystem features the camera, the camera control module, and perhaps an ambient light sensor to improve camera performance.
User interface: Output
The audio output subsystem provides the audio output—the response to a user input, streaming music, etc. The smart speaker may also provide system status information via an LED indicator subsystem; this includes timing circuits and drivers to power the LED array.
If the smart speaker has a display, there are two common options: an LCD display and a projection display. An LCD display requires an LCD bias and backlight controller to provide the proper voltage supplies to the display screen; a projection display includes a digital micromirrors device (DMD), a display controller, and a PMIC/LED driver.
Wired and wireless communication
A wireless interface subsystem connects the smart speaker to the router for cloud services, other smart speakers, mobile phones, and many other appliances in the home. An optional wired interface subsystem includes Ethernet, USB, or other protocol.
Reference Designs for Smart Speaker Applications
Each subsystem block described above has one or more reference designs that address aspects of smart speaker design. Click on a block to view the relevant designs.
The digital processing block, for example, includes the 66AK2Gx DSP + ARM Processor Power Solution Reference Design. This is a power reference platform based on the 66AK2G1x Multicore DSP + ARM KeyStone II SoC: the SoC uses the Arm Cortex-A15 core running at up to 1000 MHz, together with the C66x digital-signal-processor (DSP) subsystem.
Also included in the reference design is the TPS65911x power-management integrated circuit (PMIC). This flexible device accommodates multiple energy sources and can support processors and applications that require multiple power rails. It includes three step-down converters, eight low-dropout (LDO) regulators, and a controller for an external power FET.
There are several reference designs in the voice-recognition block. Extracting clear audio from noisy environments is one key application requirement in a voice-activated device. Two reference designs focus on audio preprocessing systems, offering the choice of either a TMS320C5517 fixed-point DSP or a TMS320C6747 DSP with both fixed- or floating-point operation (Fig. 2). The reference designs use multiple microphones, a beamforming algorithm, and sophisticated signal processing to extract clear speech and audio in the midst of noise and other clutter.
2. The C5517-based audio preprocessing reference design (a) and its function in an application with the PCM1864 board (b). (Source: TI Designs: “Audio Pre-processing System Reference Design for Voice-Based Applications Using C5517” PDF)
Two reference designs deal with the design of the microphone array. Both make use of the PCM1864, (Fig. 2, again), a four-channel software-controlled audio analog-to-digital converter (ADC), to capture a voice signal from up to four microphones and convert it to digital form for downstream digital processing. One reference design uses a linear microphone board (LMB); the other, a circular microphone board (CMB).
Other Resources for Smart Speaker Designers
Of course, the list of available resources doesn’t stop there. For each block, you can also view relevant collateral:
- Application notes
- User guides
- Tools & software
- Product bulletins
- White papers
- Training videos (Fig. 3)
- Blogs from TI engineers
3. Designers can access many relevant training videos; this one covers MSP microcontrollers with CapTIvate capacitive-touch technology. (Source: TI Training: “Noise Immunity in Capacitive Touch Design with MSP MCUs featuring CapTIvate technology” video)
Resources for Virtual-Reality (VR) Headset Designers
Now, let’s examine a few of the resources available for designers of another product: VR and AR (augmented reality) headsets (Fig. 4). Although they’re wildly popular in gaming, reality technologies aren’t just for recreation. On the factory floor, a machine operator can use AR goggles to receive training or instructions, or an engineer can tour a new plant well before the groundbreaking ceremony; in the hospital, an anatomy medical student can dissect a virtual cadaver without a knife, or a surgeon can see clinical data and view options during a procedure.
4. VR and AR headsets and glasses have many applications outside the arcade or home theater. (Source: TI E2E Blog: “3 ways augmented and virtual reality are transforming the factory floor”)
As compact portable devices, the VR/AR headset and smart speaker block diagrams share some similar subsystems—energy storage, power supplies, wired and wireless interfaces. But clicking on a similar subsystem in the two devices won’t necessarily bring up the same resources: Each selection is optimized to the particular application.
There are important differences, too, such as the output user block. The VR audio requirements might be comparable to those of a high-end smart speaker, but the VR headset must generate additional sophisticated user cues to maintain the virtual reality experience.
As shown in Figure 5, the VR output user interface includes a display subsystem for visual feedback, a haptic system for physical feedback, and LEDs for indicators or special effects.
5. The VR headset requires a sophisticated output user interface. (Source: TI Applications: Personal Electronics—Virtual/Augmented Reality Headset and Glasses)
There are two common display options. VR headsets most often use an LCD display, which requires an LCD bias and LED backlight to provide the correct voltage rails to the display screen.
The projection display is most popular in AR glasses and includes a DLP chipset consisting of a digital micromirror device (DMD), a display controller, and a PMIC/LED driver. A DMD is an array of highly reflective aluminum micromirrors constructed with optical microelectromechanical-systems (MEMS) technology. A DMD pixel is an optomechanical element with two stable micromirror states that define “on” and “off” conditions. The DLP system provides vivid, high-quality images up to 4K ultra-high resolution (UHD).
Let’s not forget the haptic component, a critical element in VR. An example might be a vibration motor that provides you with a physical sensation when Supreme Leader Snoke removes your virtual head with his virtual lightsaber.
Reference Designs for VR/AR Applications
Let’s drill down into the resources available for the VR/AR headset output user interface. There are 16 reference designs listed, but we’ll mention two that deal with the DLP system and haptic feedback respectively.
The Ultra-Mobile, Low Power nHD Display Reference Design with TI DLP® Technology for Low-Cost Processors provides the most affordable way to incorporate DLP technology into a VR display application. The reference design uses the DLP Pico chipset that enables bright, high-contrast, low-power head-mounted displays (HMDs) and near-eye displays (NEDs) with fast refresh rates.
Learn more about wearable displays in the white paper DLP Technology for Near-Eye Display (NED).
The design includes the DLP2000 chipset comprising the DLP2000 DMD with a 640 X 360 array, the DLPC2607 display controller that supports 60Hz frame rates, and DLPA1000 PMIC/LED driver (Fig. 6). The reference design can be used with low-cost application processors that support the 8/16/24-bit RGB parallel video interface in small-form factors.
6. The DLP2000 chipset provides a low-cost way to implement a VR display. (Source: TI Designs: “Ultra-Mobile, Low Power nHD Display Reference Design Using TI DLP for Low-Cost Processors” PDF)
The Haptic Feedback with Bluetooth® Low Energy and iOS App Reference Design features the DRV2605 Haptic Driver with an integrated haptic effects library from San Jose, Calif.-based Immersion Corp.
The SimpleLink Bluetooth Low Energy (BLE) CC2541 wireless MCU allows the user to program and control the board with the included iOS app. In addition to VR/AR, the reference design is applicable to watches, fitness trackers, wearables, portable medical equipment, and more.
There’s a wealth of detail on haptics in other sections of the site. Examples include:
- The Haptics Overview Page: products, applications, reference designs, etc.
- Haptic Control Console: evaluation and development software suite for TI Haptic Drivers.
- Communicating with Haptics: TI training video
Supplemental Resources for VR/AR Headsets… and Other Applications
VR/AR headset designers can draw on a similar set of resources as the smart speaker folks. The same comments apply to designers of other personal electronics products, who can select from 10 top-level categories, each one with multiple subcategories like the two we’ve discussed above.
If you’re not in the personal electronics space, not to worry. There are sections devoted to the Automotive, Communications, Enterprise Systems, and Industrial segments, too. Each one has comparable detail—for example, the industrial segment has 13 categories.
But that’s an article for another time.
Sponsored Resources:
About the Author
Paul Pickering
Paul Pickering has over 35 years of engineering and marketing experience, including stints in automotive electronics, precision analog, power semiconductors, flight simulation and robotics. Originally from the North-East of England, he has lived and worked in Europe, the US, and Japan. He has a B.Sc. (Hons) in Physics & Electronics from Royal Holloway College, University of London, and has done graduate work at Tulsa University. In his spare time, he plays and teaches the guitar in the Phoenix, Ariz. area
Voice Your Opinion!
To join the conversation, and become an exclusive member of Electronic Design, create an account today!

Leaders relevant to this article:






