Signal Hound debuts SCPI compatibility for RF spectrum-analyzer automation
La Center, WA. Signal Hound, a developer of RF test and measurement equipment, has announced the addition of SCPI compatibility for its spectrum analyzers via its Spike software. Spike provides control of all Signal Hound spectrum analyzers using a common GUI and offers advanced signal analysis measurements and displays.
SCPI (Standard Commands for Programmable Instruments) specifies a programming language that is designed for controlling test instruments. It provides a common syntax, command structure, and data interchange format that can be used across multiple SCPI-compatible test and measurement instruments. Commands are hierarchical, using easily understood English-based instructions. SCPI is intended to give the test system programmer a standardized environment for writing test instrument automation scripts, reducing implementation time by eliminating the need to learn a new proprietary software syntax.
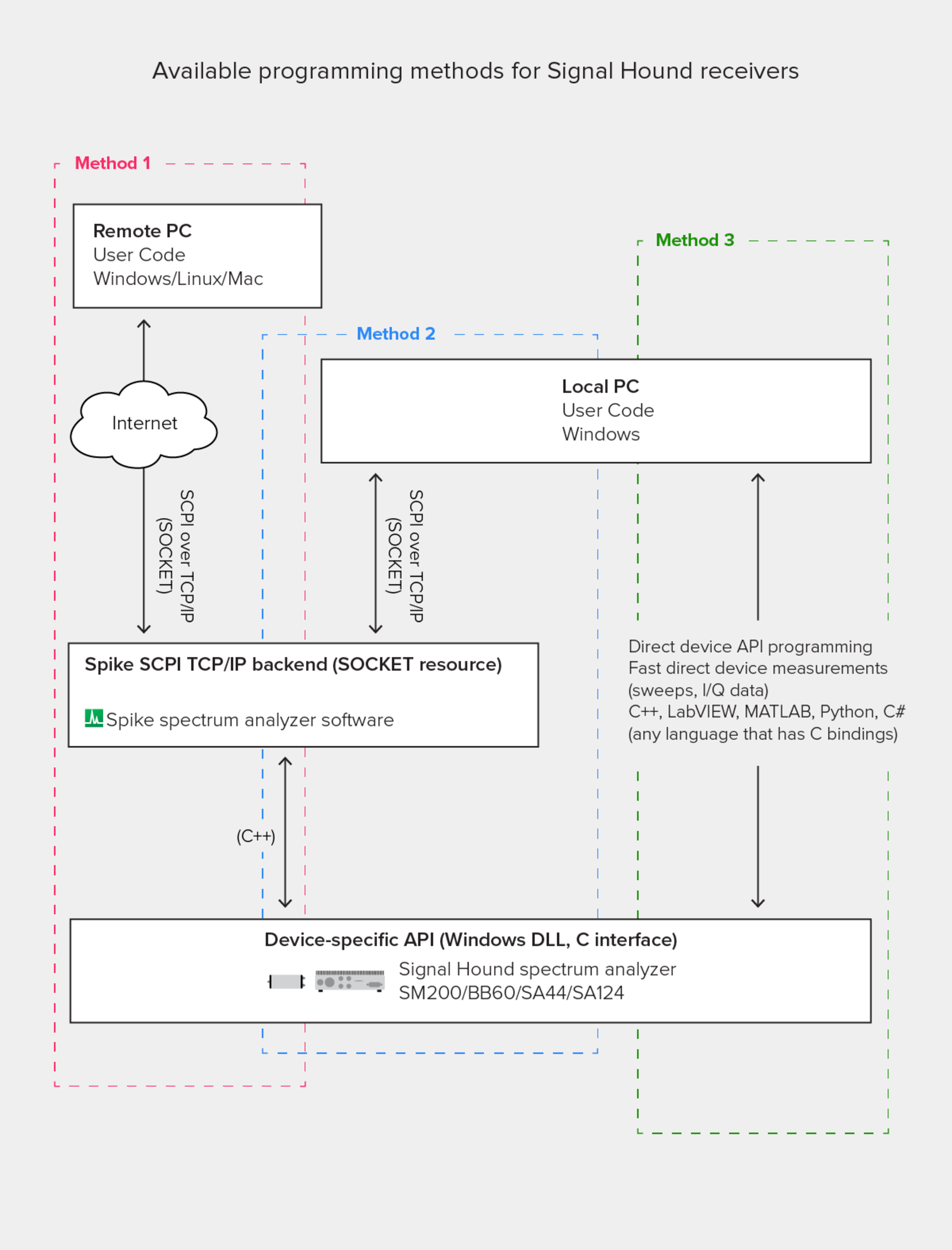
Signal Hound spectrum analyzers, including the SM200, BB60, SA44, and SA124, can be programmed using three methods, as shown in the nearby figure. The first two employ SCPI commands via Spike software either locally or remotely over the Internet. The third is via fast, direct API programming using a device-specific local API. API’s are available at no cost for all Signal Hound spectrum analyzers.
Signal Hound spectrum analyzers can be remotely operated by sending SCPI commands to Spike via a TCP/IP link. You can connect and interface the Spike software through any VISA implementation or any programming language that allows SOCKET programming. Spike’s current set of SCPI commands covers the most common spectrum analyzer/receiver functions within the Spike software. The Signal Hound SDK includes example programs using SCPI to automate the Spike software for several measurement procedures. These programs can provide a basis on which customers can build custom programs for automating Signal Hound products.
The nearby figure summarizes the programming methods available for controlling Signal Hound spectrum analyzers/receivers. Since a TCP/IP SOCKET link is used for the SCPI commands, you can control the Spike software from any PC/operating system. For example, a Windows PC runs Spike, but remote control of Spike on the Windows PC can occur on a Linux or Apple system. Traditional programming using Signal Hound-supplied, device-specific APIs remains available for fast, direct device control. The device specific APIs use a C interface, and the functions can be called from most modern programming languages and environments such as C/C++, C#, Python, Java, LabVIEW, and MATLAB.
The SCPI functionality for Spike is available immediately, at no cost, as part of the Spike software (V 3.2.0) download from the Signal Hound website.
About the Author
RN (editor)
Voice Your Opinion!
To join the conversation, and become an exclusive member of Electronic Design, create an account today!

Leaders relevant to this article:

